Projekt

Általános

Profil

Megoldva: Magas Poll time hibás alert rule miatt

Pesta KI adta hozzá 2 hónapja

Jelenség:

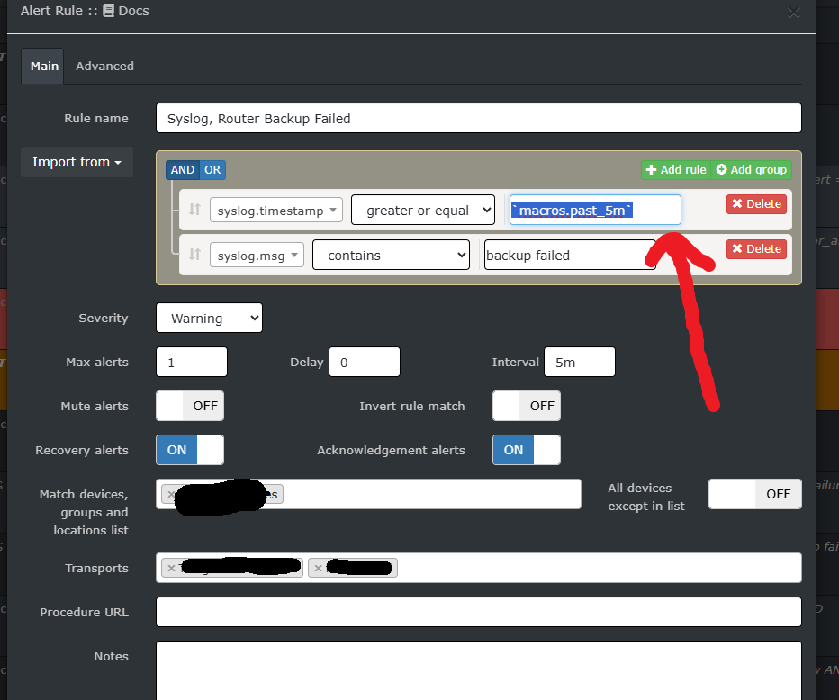
  • A hiba okozója:
    librenms userrel a /opt/librenms/ könyvtárban futtasd a ./poller.php -h all parancsot (A cronban legyen kikommentelve a poller wrapper!).
    Látni fogod, melyik szabály vagy "folyamatpont akasztja meg":attachments/29/Képernyőkép%202026-01-12%20150951.png.
  • A problémát az okozta, hogy a teljes adatbázist átnézte (logok közt) és nem csak az elmúlt 5p tartalmát.

Megoldás:

  • Ezzel a beállítással már megoldódott a probléma.
    Itt látható a normalizálódott poll time értéke.

.